广印猫 获强助 赋全能

热门关键词: 快印店加盟排名 图文广告加盟多少钱 数码快印加盟好吗 图文快印加盟哪家好

现在流行的消息推送机制是怎么实现的?-广印猫

作者: 编辑: 来源: 发布日期: 2022.02.24
信息摘要:
我们处在一个高速发展变化的时代,周围的环境在不断地创新和变化,这是一个谁不创新谁就落后的时代。企业应站在客户的角度,通过用户信息数据及多维度…

 我们处在一个高速发展变化的时代,周围的环境在不断地创新和变化,这是一个谁不创新谁就落后的时代。企业应站在客户的角度,通过用户信息数据及多维度数据分析,从而实现信息化协同办公管理、动态数据过程管控、企业资源数字化流通的目标。而广印猫ERP系统智能信息推送的实现就可以帮助门店实现这一目的。

1

  广印猫ERP系统在各个业务环节设置了站内和微信推送机制,可在第一时间通知相关人员进行及时的操作,实现门店生产管理上下游信息的实时传输与动态管控,提高工作效率。

  管理人员可根据实际业务需要,选择合适的配置。

2

  一、配置站内和微信推送。

  目前,系统可进行推送配置的业务如下图:

3

  选中需要配置的业务,进行站内、微信配置:

4

  微信推送的信息还需关注公众号【广印猫ERP】。

5

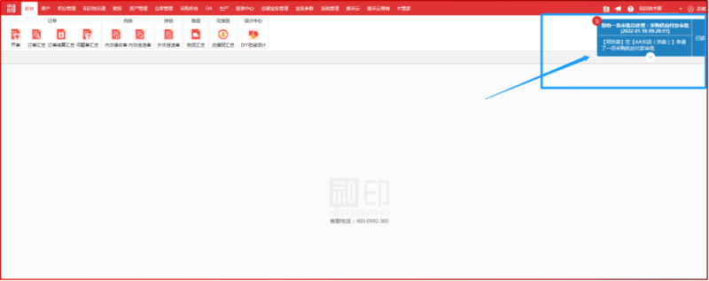
  二、配置了站内推送的账号,若发生所配置的业务,即可收到站内信息:

6

  三、配置了微信推送的账号,若发生所配置的业务,即可收到微信推送信息:

7

  广印猫ERP系统,将门店实际管理需求与先进信息技术完美结合,打造门店全程一体化管理体系,打破各部门、各区域、各系统之间沟通和协作的壁垒,建立规范、灵捷、高效的业务流程,实现销售、客户、项目、生产、库存、采购、人资、财务、办公等所有环节全程无缝管理,确保了数据信息在传递过程中的准确性、时效性和有效性,帮助企业快速反应、紧密协作、良好运营,更快推进业务发展,全面提升核心竞争力。

8

广印猫推荐资讯

广印猫ERP系统,交易处理更容易-广印猫

广印猫ERP系统,交易处理更容易-广印猫

随着计算机的流行,经济社会的发展。手机支付代替了货币的交易,网上购物代替了实体店的购物,就连原来的课堂学习都变成了线上的网络学习。传统的人工管理已经被社会证明为效率极低的管理方式,对于一些企业来说,信息交流沟通如果不能及时回应,往往会带来很负面的影响。如今大家都追求更高的效率,并且还要求做到种......
现在流行的消息推送机制是怎么实现的?-广印猫

现在流行的消息推送机制是怎么实现的?-广印猫

我们处在一个高速发展变化的时代,周围的环境在不断地创新和变化,这是一个谁不创新谁就落后的时代。企业应站在客户的角度,通过用户信息数据及多维度数据分析,从而实现信息化协同办公管理、动态数据过程管控、企业资源数字化流通的目标。而广印猫ERP系统智能信息推送的实现就可以帮助门店实现这一目的。广印猫ERP系统在......
如何实现自动管理物料?-广印猫

如何实现自动管理物料?-广印猫

随着信息计划的发展,ERP系统已成为近年来的热门话题,越来越多的门店已经开始采用ERP产品。物料管理是门店生产经营活动中一项最基本的不可缺少的活动。物料管理就是科学的、系统地计划、协调控制数码快印门店的活动,最经济、最有效地在合适时机向门店提供合适数量和质量的物料。如何实现操作人员尽量简单,直观,不......

咨询热线

199-5132-6990